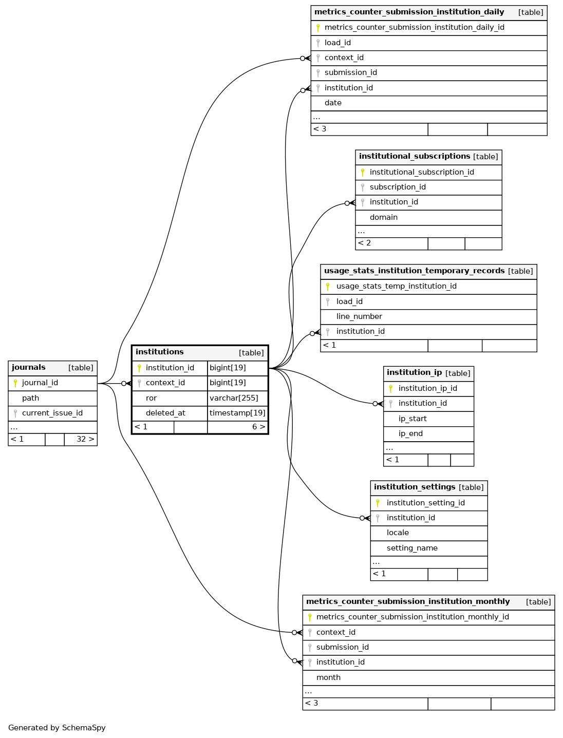
Columns
| Column | Type | Size | Nulls | Auto | Default | Children | Parents | Comments | ||||||||||||
|---|---|---|---|---|---|---|---|---|---|---|---|---|---|---|---|---|---|---|---|---|
| institution_id | BIGINT | 19 | √ | null |
|
|
||||||||||||||
| context_id | BIGINT | 19 | null |
|
|
|||||||||||||||
| ror | VARCHAR | 255 | √ | NULL |
|
|
ROR (Research Organization Registry) ID |
|||||||||||||
| deleted_at | TIMESTAMP | 19 | √ | NULL |
|
|
Indexes
| Constraint Name | Type | Sort | Column(s) |
|---|---|---|---|
| PRIMARY | Primary key | Asc | institution_id |
| institutions_context_id | Performance | Asc | context_id |



